Grafana 9: Setup Alerting And Email Notifications

S.Dufferinbot 122 views
Grafana 9: Setup Alerting And Email Notifications

Grafana 9: Setup Alerting and Email Notifications

So, you’re looking to set up alerting and email notifications in Grafana 9? Awesome! You’ve come to the right place. This guide will walk you through the process step by step, making sure you get those crucial alerts delivered right to your inbox. Let’s dive in!

Understanding Grafana 9 Alerting

Grafana 9 has brought some significant changes to its alerting system. Forget the old way of doing things; the new unified alerting platform is here to stay. This system allows you to manage all your alerts from one central location, making it easier to keep track of what’s going on in your dashboards. The key benefits include simplified configuration, improved performance, and more flexible notification options. With unified alerting, you can define alerts based on multiple data sources, set custom thresholds, and configure detailed notification policies.

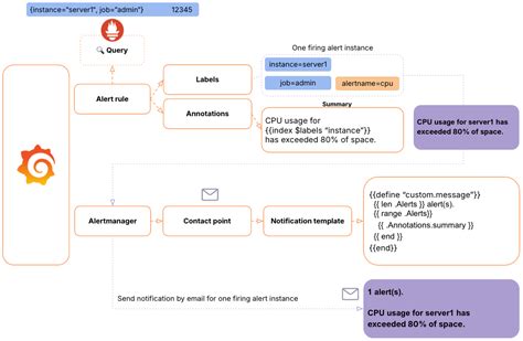
When setting up alerting, it’s important to understand the core components. First, you have alert rules , which define the conditions that trigger an alert. These rules are based on queries against your data sources. Next, you have notification policies , which determine how and where the alerts are sent. These policies can be configured to route alerts based on severity, data source, or any other criteria. Finally, you have contact points , which specify the actual destinations for your alerts, such as email addresses, Slack channels, or PagerDuty.

Before you start configuring alerts, take some time to plan your strategy. Think about what metrics are most critical to your system’s health and performance. Identify the thresholds that indicate a problem and define clear, actionable alerts. Also, consider who needs to be notified when an alert is triggered and how they should respond. A well-planned alerting strategy will help you minimize downtime and resolve issues more quickly. Consider these points:

  • Define Clear Objectives: What do you want to monitor, and why?
  • Identify Key Metrics: Which metrics are most important for your system’s health?
  • Set Realistic Thresholds: What values indicate a problem that needs attention?
  • Determine Notification Policies: Who needs to be notified, and how?
  • Choose Appropriate Contact Points: Where should the alerts be sent?

By addressing these questions upfront, you can create an alerting system that is both effective and manageable. Remember, the goal is to get the right information to the right people at the right time, so they can take the necessary actions to keep your systems running smoothly.

Configuring Email Notifications in Grafana 9

Alright, let’s get to the nitty-gritty of configuring email notifications ! First things first, you need to set up your SMTP settings in Grafana. This tells Grafana how to send emails through your mail server. You’ll need to provide information like the SMTP server address, port, username, and password. Don’t worry; it’s not as complicated as it sounds. To configure SMTP settings, navigate to the Grafana configuration file ( grafana.ini ) and look for the [smtp] section. Here’s what you’ll typically need to configure:

  • host: The address of your SMTP server (e.g., smtp.gmail.com:587 )
  • user: Your SMTP username (e.g., your email address)
  • password: Your SMTP password (or an app-specific password if you’re using Gmail)
  • from_address: The email address that Grafana will use as the sender
  • from_name: The name that will be displayed as the sender
  • skip_verify: Set to true if you want to skip SSL certificate verification (not recommended for production environments)
  • starttls_policy: Set to MandatoryStartTLS to enforce TLS encryption

Once you’ve configured the SMTP settings, restart your Grafana server to apply the changes. Now, you’re ready to create a contact point for email notifications. In Grafana, go to the Alerting section and click on “Contact points.” Here, you can add a new contact point with the type “Email.” Enter the email address where you want to receive notifications and give the contact point a descriptive name. You can also customize the email subject and body using templates.

Now that you have a contact point, you can create a notification policy that uses it. Notification policies determine when and how alerts are sent to contact points. You can create policies that route alerts based on severity, alert name, or any other criteria. For example, you might want to send critical alerts to your email address immediately, while sending informational alerts to a Slack channel. To create a notification policy, go to the Alerting section and click on “Notification policies.” Here, you can define the conditions that trigger the policy and the contact points that should be notified.

When configuring email notifications, it’s important to test your setup to make sure everything is working correctly. You can use the “Test” button in the contact point configuration to send a test email. If you don’t receive the email, double-check your SMTP settings and make sure your mail server is configured to allow relaying from the Grafana server. Also, check your spam folder to see if the email ended up there.

Setting Up Alert Rules

Okay, let’s talk about setting up alert rules . This is where you define the conditions that will trigger an alert. In Grafana 9, alert rules are based on queries against your data sources. You can create alert rules directly from your dashboards by clicking on the “Alert” tab in the panel editor. Here, you can define the query that will be used to evaluate the alert condition.

When creating an alert rule, you’ll need to specify the following:

  • Query: The query that retrieves the data you want to monitor.
  • Condition: The condition that must be met for the alert to trigger (e.g., WHEN value() IS ABOVE 80 ).
  • Threshold: The value that the data must exceed or fall below to trigger the alert.
  • Evaluation Interval: How often the query is executed to evaluate the alert condition.
  • For: How long the condition must be true before the alert is triggered.

It’s important to choose the right evaluation interval and “For” duration to avoid false positives. If the evaluation interval is too short, you might get alerts for transient spikes in your data. If the “For” duration is too short, you might miss alerts for sustained problems. A good starting point is to use an evaluation interval that matches the granularity of your data and a “For” duration that is long enough to filter out transient spikes.

Once you’ve defined the alert rule, you can configure the notifications that will be sent when the alert is triggered. You can choose to send notifications to one or more contact points, and you can customize the message that is included in the notification. You can also use templates to include dynamic information in the message, such as the value of the metric that triggered the alert.

When setting up alert rules, it’s important to consider the context in which the alert will be triggered. Think about what the alert means and what actions should be taken in response. Include this information in the alert message to help the recipients understand the problem and take the appropriate action. Also, consider adding links to relevant dashboards or documentation to provide additional context.

Best Practices for Grafana 9 Alerting

To make the most of Grafana 9’s alerting features, it’s essential to follow some best practices . These tips will help you create an alerting system that is both effective and manageable. Let’s break down some key recommendations:

  • Use Meaningful Alert Names: Give your alerts descriptive names that clearly indicate what they are monitoring. This makes it easier to identify the source of the problem when an alert is triggered.
  • Include Context in Alert Messages: Provide as much context as possible in your alert messages. Include information about the metric that triggered the alert, the threshold that was exceeded, and the potential impact of the problem.
  • Use Templates to Customize Alert Messages: Use Grafana’s templating features to include dynamic information in your alert messages. This allows you to provide more specific and actionable information to the recipients.
  • Group Alerts by Severity: Use notification policies to group alerts by severity and route them to the appropriate contact points. This ensures that critical alerts are given the attention they deserve.
  • Avoid Alert Fatigue: Be careful not to create too many alerts, as this can lead to alert fatigue. Focus on monitoring the metrics that are most critical to your system’s health and performance.
  • Regularly Review and Refine Your Alerts: Alerting is an iterative process. Regularly review your alerts to ensure that they are still relevant and effective. Remove alerts that are no longer needed and refine alerts that are generating false positives.
  • Document Your Alerting Strategy: Document your alerting strategy, including the metrics you are monitoring, the thresholds you are using, and the notification policies you have configured. This makes it easier to maintain and troubleshoot your alerting system.

By following these best practices, you can create a Grafana 9 alerting system that helps you proactively identify and resolve issues before they impact your users.

Troubleshooting Common Issues

Even with the best planning, you might run into some issues while setting up Grafana 9 alerting and email notifications. Let’s troubleshoot some common problems and how to fix them:

  • Emails Not Being Received:
    • Check SMTP Settings: Double-check your SMTP settings in the grafana.ini file. Make sure the host, user, password, and port are correct.
    • Verify Firewall Rules: Ensure that your firewall allows traffic from the Grafana server to your SMTP server.
    • Check Spam Folder: Ask recipients to check their spam folders, as emails from Grafana might be filtered as spam.
    • Test Email Configuration: Use the “Test” button in the contact point configuration to send a test email and verify that it is being delivered.
  • Alerts Not Firing:
    • Check Query: Verify that the query in your alert rule is returning the expected data.
    • Review Condition and Threshold: Ensure that the condition and threshold in your alert rule are correctly configured.
    • Check Evaluation Interval and “For” Duration: Make sure the evaluation interval and “For” duration are appropriate for the data you are monitoring.
    • Inspect Grafana Server Logs: Check the Grafana server logs for any errors or warnings related to alerting.
  • Incorrect Alert Messages:
    • Review Template Syntax: Verify that the template syntax in your alert messages is correct.
    • Check Data Availability: Ensure that the data you are referencing in your templates is available when the alert is triggered.
    • Test Alert Message: Use the “Test” button in the alert rule configuration to preview the alert message and verify that it contains the correct information.

By systematically troubleshooting these common issues, you can quickly identify and resolve problems with your Grafana 9 alerting and email notifications. Remember to consult the Grafana documentation and community forums for additional help and support.

Alright, folks! You’ve now got a solid understanding of how to set up alerting and email notifications in Grafana 9. Go forth and monitor your systems like a pro! If you have any questions, feel free to ask. Happy monitoring!