Mastering Grafana Alerts: Dynamic Messages With Variables

S.Dufferinbot 78 views
Mastering Grafana Alerts: Dynamic Messages With Variables

Mastering Grafana Alerts: Dynamic Messages with Variables

Crafting effective Grafana alerts is crucial for proactive monitoring and quick incident response. A key aspect of useful alerts is the ability to include dynamic information, such as variable values, within the alert message. This article will guide you through the process of creating Grafana alert messages that incorporate variables, enabling you to gain deeper insights into your systems’ behavior and resolve issues more efficiently.

Understanding the Importance of Dynamic Alert Messages

Dynamic alert messages significantly enhance the value of your Grafana alerts. Instead of receiving generic notifications, you get detailed context about the triggering event. For example, instead of just knowing that a server’s CPU usage is high, you can see the exact CPU percentage, the affected server name, and the time the alert was triggered. This level of detail allows you to quickly understand the problem and take appropriate action, saving valuable time and reducing the impact of incidents.

By embedding variables directly into your alert messages, you transform them from simple notifications into powerful diagnostic tools. This capability is particularly useful in complex environments where identifying the root cause of an issue can be challenging. Imagine receiving an alert that not only tells you a service is down but also specifies the exact error message and the server it’s running on. This targeted information allows your team to immediately focus on the problem area, streamlining the troubleshooting process and minimizing downtime. Moreover, dynamic alerts are extremely useful when combined with external notification systems , such as Slack or PagerDuty, since they allow you to automatically relay key contextual information to the relevant teams.

Furthermore, the ability to use variables in Grafana alert messages enables greater flexibility and customization. You can tailor your alerts to provide the specific information that is most relevant to your team, ensuring that they receive the data they need to make informed decisions. This level of customization can significantly improve the effectiveness of your monitoring system and reduce alert fatigue by ensuring that only the most critical and informative alerts are sent. Therefore, mastering the use of variables in Grafana alert messages is an essential skill for any DevOps or SRE professional.

Prerequisites

Before we dive into creating alert messages with variables, ensure you have the following:

  • A running Grafana instance (version 8.0 or later is recommended).
  • A data source configured in Grafana (e.g., Prometheus, Graphite, InfluxDB).
  • A basic understanding of Grafana dashboards and panels.
  • Familiarity with the alerting rules in Grafana.

These prerequisites will ensure that you can follow along with the examples and implement the techniques described in this article in your own environment. If you’re new to Grafana, there are many excellent tutorials and resources available online to help you get started. Once you have these basics in place, you’ll be ready to leverage the power of dynamic alert messages to improve your monitoring and incident response capabilities.

Step-by-Step Guide: Creating Alert Messages with Variables

Let’s walk through the process of creating Grafana alert messages that include variables.

Step 1: Define Your Alerting Rule

First, you need to define an alerting rule within Grafana. This rule will specify the conditions under which an alert should be triggered. To create an alerting rule:

  1. Navigate to the dashboard panel you want to monitor.
  2. Edit the panel and go to the “Alert” tab.
  3. Define the conditions that will trigger the alert. For example, you might set a threshold for CPU usage or memory consumption.
  4. Give the alert rule a meaningful name.

When defining your alerting rule, it’s important to carefully consider the thresholds and conditions that will trigger the alert. Setting thresholds too low can lead to excessive alerts, while setting them too high can result in missed issues. It’s also important to choose a meaningful name for your alert rule, as this name will be used in the alert message. This step is the basis for creating Grafana alert messages with variables.

Step 2: Accessing Variables in Alert Messages

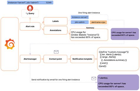
Grafana provides several built-in variables that you can use in your alert messages. These variables provide information about the alert, the data that triggered it, and the environment in which it occurred. Some of the most commonly used variables include:

  • {{ .AlertName }} : The name of the alert rule.
  • {{ .FiringSince }} : The time since the alert started firing.
  • {{ .Value }} : The value that triggered the alert.
  • {{ .Labels.label_name }} : The value of a specific label associated with the data.

To access these variables in your alert message, you simply enclose them in double curly braces, as shown in the examples above. You can combine these variables with static text to create informative and context-rich alert messages. This is the core of making Grafana alert messages with variables.

Step 3: Crafting the Alert Message

Now, let’s craft the alert message using these variables. In the “Alert” tab, find the “Message” field and enter your custom message. You can combine static text with variables to create a clear and informative alert. Here are a few examples:

  • Example 1: Basic Alert Message

    Alert: {{ .AlertName }} is firing!
    Value: {{ .Value }}
    Firing Since: {{ .FiringSince }}
    

    This message provides the name of the alert, the value that triggered it, and the time since it started firing. This is a good starting point for creating basic alerts.

  • Example 2: Including Labels

    Alert: {{ .AlertName }} on server {{ .Labels.instance }} is firing!
    CPU Usage: {{ .Value }}%
    Firing Since: {{ .FiringSince }}
    

    This message includes the instance label, which might represent the server name. This allows you to quickly identify the affected server. This is a good example of including labels in your alert messages.

  • Example 3: Advanced Alert Message

    High CPU Usage Alert on {{ .Labels.instance }}
    Current CPU Usage: {{ .Value }}%
    Threshold: 80%
    Firing Since: {{ .FiringSince }}
    Please investigate immediately!
    

    This message provides more context, including the threshold that was exceeded and a call to action. This is a good example of an advanced alert message.

When crafting your alert messages, it’s important to keep them concise and easy to understand. Use clear and descriptive language, and include only the most relevant information. Remember, the goal is to provide your team with the information they need to quickly understand the problem and take appropriate action.

Step 4: Testing Your Alert

After crafting your alert message, it’s crucial to test it to ensure it works as expected. You can simulate the alert condition by temporarily adjusting the data source or the alert threshold. Once the alert is triggered, check the alert message to verify that the variables are being populated correctly.

Testing your alerts is an essential step in the process. It allows you to identify any errors in your alert messages or configuration and ensures that your alerts are providing the information you need. By thoroughly testing your alerts, you can avoid receiving misleading or incomplete alerts, which can lead to confusion and delays in incident response. This is how you will confirm your Grafana alert messages with variables.

Step 5: Configuring Notifications

Finally, you need to configure how you want to be notified when an alert is triggered. Grafana supports a variety of notification channels, including email, Slack, PagerDuty, and more. To configure notifications:

  1. Go to the “Notification channels” section in Grafana.
  2. Create a new notification channel and configure the settings for your chosen channel.
  3. In the “Alert” tab of your dashboard panel, select the notification channel you want to use.

Once you have configured your notification channels, you will receive alert messages via your chosen channels whenever an alert is triggered. This ensures that you are promptly notified of any issues, allowing you to take timely action to resolve them.

Advanced Techniques for Alert Messages

Beyond the basics, you can use advanced techniques to further enhance your alert messages.

Using Template Functions

Grafana supports template functions that allow you to format and manipulate variables within your alert messages. For example, you can use the printf function to format numbers or the humanize function to make values more readable.

  • Example: Formatting a Number

    CPU Usage: {{ printf "%.2f" .Value }}%
    

    This will format the CPU usage value to two decimal places.

Template functions provide a powerful way to customize your alert messages and ensure that the information they contain is presented in the most clear and useful way possible. By leveraging these functions, you can create alerts that are both informative and easy to understand.

Working with Annotations

Annotations allow you to add contextual information to your alerts. You can use annotations to link to relevant documentation, runbooks, or dashboards. To add annotations, go to the “Annotations” tab in the dashboard panel and define your annotations.

Annotations can be used to provide additional context and guidance to your team when an alert is triggered. By linking to relevant resources, you can help them quickly understand the problem and take appropriate action. Annotations can also be used to track the progress of incident resolution and provide a historical record of events.

You can include external links in your alert messages, allowing your team to quickly access relevant resources. For example, you might include a link to a troubleshooting guide or a dashboard with more detailed information.

External links can be a valuable addition to your alert messages, providing your team with quick access to the resources they need to resolve issues. By including links to relevant documentation, runbooks, or dashboards, you can help them quickly understand the problem and take appropriate action.

Best Practices for Grafana Alert Messages

To ensure your Grafana alerts are effective, follow these best practices:

  • Be Clear and Concise : Use clear and descriptive language in your alert messages. Avoid jargon and technical terms that may not be understood by everyone.
  • Include Relevant Information : Include only the most relevant information in your alert messages. Avoid including unnecessary details that can clutter the message and make it difficult to understand.
  • Use Variables Effectively : Use variables to provide dynamic information about the alert. This will help your team quickly understand the problem and take appropriate action.
  • Test Your Alerts : Thoroughly test your alerts to ensure they work as expected. This will help you identify any errors in your alert messages or configuration.
  • Configure Notifications : Configure notifications to ensure you are promptly notified of any issues. This will allow you to take timely action to resolve them.

By following these best practices, you can create Grafana alerts that are both informative and effective. This will help you proactively monitor your systems, quickly identify and resolve issues, and minimize downtime.

Conclusion

Incorporating variables into Grafana alert messages is a powerful way to enhance your monitoring and incident response capabilities. By following the steps and best practices outlined in this article, you can create alerts that provide your team with the information they need to quickly understand and resolve issues. Remember to test your alerts thoroughly and continuously refine them to ensure they remain effective over time. With well-crafted alert messages, you can proactively manage your systems and minimize the impact of incidents. Using Grafana alert messages with variables will dramatically improve your awareness.